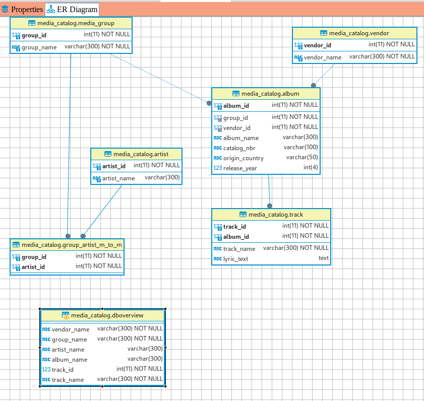
Media Catalog Database - Using PHP and MySQL (ER diagram is below)

Image thumbnails are 0.8% of original size; you can download full resolution by right-clicking/long tapping (depending on your device) the thumbnail and choosing "save as" or similar


First, let's do a complete overview of the database:

select
 vendor_name
 ,group_name
 ,artist_name
 ,album_name 
 ,track_id
 ,track_name
 ,catalog_nbr
 ,origin_country
 ,release_year
from 
  media_group
  ,artist
  ,vendor
  ,album
  ,track
  ,group_artist_m_to_m 
where
   album.group_id = media_group.group_id 
   and album.vendor_id = vendor.vendor_id
   and track.album_id = album.album_id 
   and group_artist_m_to_m.artist_id = artist.artist_id
   and group_artist_m_to_m.group_id = media_group.group_id
   and media_group.group_id = album.group_id

Database Overview, no childless parent rows shown

Vendor Name Group Name Artist Name Album Name Catalog Number Origin Country Release Year Track Id Track Name
Tower RecordsMoody BluesMoody BluesIn Search of the Lost ChordAMSUSA19621Departure
Tower RecordsMoody BluesMoody BluesIn Search of the Lost ChordAMSUSA19622Ride My See-Saw
Tower RecordsMoody BluesMoody BluesIn Search of the Lost ChordAMSUSA19623Dr Livingstone, I Presume
Tower RecordsMoody BluesMoody BluesIn Search of the Lost ChordAMSUSA19624House Of Four Doors (Part 1)